Китайская компания InnoGrit представила первый в мире 120-канальный коммутатор PCIe 5.0
Китайская компания InnoGrit (芯动科技) официально представила первый в мире 120-канальный коммутатор PCIe Gen5 (кодовое обозначение GX9104/GX9120). Разработка, основанная на собственных IP-ядрах и архитектуре, знаменует прорыв в области высокопроизводительных интерконнект-чипов и призвана покончить с многолетней монополией зарубежных производителей.
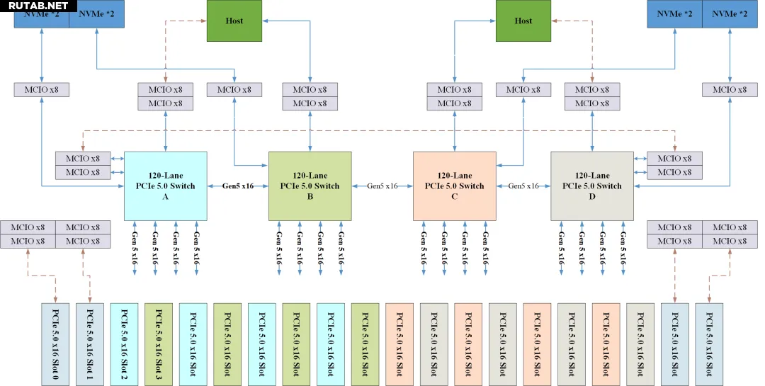
Коммутационные чипы PCIe 5.0, выполняющие роль «нервных центров» в инфраструктуре для ИИ, критически важны для высокоскоростной передачи и обмена данными между CPU, GPU, сетевыми картами и SSD, помогая преодолеть «барьеры» памяти и межсоединений.
Новый чип InnoGrit, созданный для решения ключевых отраслевых задач, по функциональности и производительности соответствует лучшим мировым образцам. Он использует полностью неблокируемую коммутационную архитектуру crossbar, оснащен 120 каналами и 30 гибко настраиваемыми портами со скоростью передачи до 32 GT/s на канал.
Поддержка многопроцессорных конфигураций, сквозной (end-to-end) и нетранспарентной передачи данных позволяет чипу бесшовно интегрироваться в центры обработки данных, серверы ИИ с ультранизкой задержкой, системы высокопроизводительных вычислений и корпоративные хранилища.
Ключевые особенности чипа:
- 120 каналов для эффективного объединения до 16 устройств с оптимизированными решениями масштабирования.
- Сверхнизкая задержка 115 нс для максимального раскрытия вычислительной мощности GPU в задачах обработки больших ИИ-моделей в реальном времени.
- Высокая пропускная способность и интеллектуальные алгоритмы планирования обмена для оптимального использования полосы пропускания.
- Полная избыточность и механизмы коррекции ошибок для обеспечения высокой надежности системы.
- Функция «горячей» замены (NTP) для гибкости и простоты обслуживания.
- Низкое энергопотребление, способствующее созданию «зеленых» вычислительных экосистем.
- Трехуровневая система безопасности: встроенный движок безопасности, физически неклонируемые ключи (PUF) и программный брандмауэр.
InnoGrit стала первой китайской компанией, освоившей массовое производство коммутаторов PCIe. Ее серии чипов PCIe Gen4/Gen3 уже поставляются более чем 40 ведущим партнерам, включая ZTE, Hengwei Technology и Leyan Technology, и применяются в серверах, телекоммуникационном оборудовании, системах кибербезопасности, промышленных контроллерах, периферийных вычислениях и системах хранения данных.









0 комментариев